一品楼免费信息论坛一品楼qm凤楼论坛 ,寻乐吧全国信息论坛,全国茶楼论坛官网入口,广州js论坛一品香一品楼品凤楼论坛qm
Menu
产品
Tempo大数据分析平台
Tempo商业智能平台
Tempo人工智能平台
Tempo数据工厂平台
Tempo数据治理平台
Tempo主数据管理平台
Tempo指标平台
解决方案
自助式可视化分析
算法模型管理
指标管理解决方案
数字指挥中心
湖仓一体解决方案
智能场景应用构建
主数据应用监管
数据中台
数据资产入表
行业应用
发电
电网
制造
油气
煤炭
高校
政企
金融
科研院所
大模型应用
产教融合
认证中心
大数据分析师
DAMA认证
关于我们
美林数据
合作生态
内容中心
帮助中心
美林新闻
行业资讯
美林官网
申请试用
方案咨询
产品
Tempo大数据分析平台
面向企业级用户的一体化大数据分析平台
Tempo商业智能平台
面向业务人员的自助式可视化分析平台
Tempo人工智能平台
自动化、智能化的分析模型构建平台
Tempo数据工厂平台
批流一体的大数据开发平台
Tempo数据治理平台
打破数据治理困境,为业务价值保驾护航
Tempo主数据管理平台
解决主数据集成难、应用难的问题
Tempo指标平台
让管理更敏捷、业务更智能
解决方案
自助式可视化分析
数据指导行动,让每一次都有进步
算法模型管理
构建企业级模型管理与应用平台
指标管理解决方案
轻量化打造指标体系,让企业高质量发展
数字指挥中心
从数据中获得见解,让决策有据可依
湖仓一体解决方案
一体化的数据存储、集成、开发解决方案
智能场景应用构建
从数据开发到智能分析的一站式解决方案
主数据应用监管
解决企业主数据应用无法监管难题
数据中台
打造企业数字化转型数据底座
数据资产入表
实现数据资产持续增值
行业应用
发电
数字化赋能新能源电厂提质增效
电网
助力数字电网建设
制造
数字化智造从顶层设计到落地实施
油气
以AI视角优化油气行业生产流程
煤炭
AI赋能智慧煤矿安全、高效生产
高校
教学、实践、科研一体化实验室解决方案
政企
助力智慧政务决策
金融
客群价值深度挖掘,打造精准营销新模式
科研院所
提升科研转化能力,助力产业应用创新
大模型应用
产教融合
认证中心
大数据分析师
工业和信息化人才培养工程
DAMA认证
学习国际数据管理业界权威知识体系,培养数据人才
关于我们
美林数据
连续7年大数据企业50强
合作生态
基于多年成功经验,提供技术与方法论支持
内容中心
大数据专业知识沉淀与成果共享
帮助中心
Tempo产品操作手册及常见问题解析
美林新闻
美林数据动态尽在掌握
行业资讯
第一时间洞察最新行业资讯
美林官网
美林数据
ABOUT US
美林数据技术股份有限公司(简称:美林数据,NEEQ:831546)是国内知名的数据治理和数据分析服务提供商。
产品简介
Tempo商业智能平台
提供了从数据接入、数据准备、数据可视化分析于一体的完整的解决方案
Tempo人工智能平台
为“全民数据科学家”提供自动化、智能化的数据分析模型构建能力。
Tempo数据工厂平台
支持大规模数据的快速集成和高效计算,构建流批一体大数据开发平台。
Tempo指标平台
指标的体系化建设和全生命周期管理。
Tempo数据治理平台
面向企业数据治理、数据中台落地的应用平台。
Tempo主数据管理平台
为用户提供全生命周期管控的主数据治理工具。
相关推荐
精准+高效:看大模型如何重塑电能质量评估报告合规审核
做了数据中台,还需要做数据治理吗?
基于大模型的设备智能运维检修方案—驱动设备运检业务效率跃迁
美林新闻
/
NEWS
首页
美林数据
美林新闻
2022脚踏实地,2023仰望星空——数字化业务管控平台,突破创新,拥抱未来
2023-01-31 14:01:00
次
回顾2022
时光荏苒、岁月如梭,转眼间,2022年已经悄然结束,2023年正迎面走来。展望新年,我们满怀期待,充满信心,回首2022,我们脚踏实地,砥砺前行,过去一年,我们以客户需求为指引、以项目需求为驱动,在疫情的风暴中我们沉心进行管控解决方案、产品功能、技术与方法论的研发,突破创新,全力打造为客户创造价值的一体化
生产管控平台
,服务好每一位客户。
下面就让我带领大家一起来回顾2022年我们的成长与收获。
?
解决方案研发
以业务驱动生产管控、运营管控、科研管控解决方案升级,深入核心业务问题,提升企业价值效益。
对生产管控解决方案进行两次迭代升级,从客户业务痛点出发,围绕企业生产主价值链以透明化管控体系、三级协同调度体系、生产效能提升体系及生产业务优化体系为企业打造生产全景可视、异常快速处理、业务优化提升能力,以成熟的实施方法支撑项目快速落地,提升企业生产交付效率。
对运营管控解决方案进行升级,以企业运营战略的落地为牵引,以实现企业各层级管理闭环、业务闭环、问题闭环的理念,打通企业业务核心价值链,实现面向企业战略到执行的经营目标的高效管控,提升企业运营能力。
研发科研管控解决方案,针对企业科研生产过程流程长、效率低等业务痛点,构建包含项目管理中心、多级任务管理中心、异常协同处理中心、一体化监控中心等的一体化管控模式,提升研发协同效率。
图1 解决方案研发
面向管控具体业务角色的工作场景,研发梳理基于业务问题的管控理念,以场景化描述的方式形成包括生产部长、车间主任、生产计划员等系列文章共计13篇,让客户身临其境,形成共鸣。
?
产品功能研发
基于客户与项目需求开展产品功能研发,有效支撑方案落地。
面向企业各业务人员,提供透明化的可视化管控看板,包括经营管控、生产计划管控、生产配套管控、生产执行管控、生产物资管控、采购执行管控、生产过程质量管控、生产过程成本管控及车间管控等,结合业务工作,对任务进展进行跟踪、及时发现异常问题,支撑工作开展,快速进行异常处理,提升工作效率。
图2 透明化管控
面向生产管理人员,针对周期性的任务,通过定义任务的调度时间,自动进行周期任务的下发与执行跟踪,提升管理效率。
图3 周期任务管理
为提升生产现场异常问题的上报与处理效率,扩展事件管理、工作令管理及问题督办的移动端功能,针对现场异??杉笆苯性谙呶侍夥蠢。匀挝窠性谙叽?,让问题能够快速督办闭环。
图4 移动端快反
针对企业战略管控等目标跟踪需求,通过业务方法模型,实现OSM等管控理论的落地,实现模型的自定义,通过管控要素的指标关联与场景链接,快速发现生产经营异常情况,提升企业整体管控能力。
图5 业务方法模型
针对企业各层级计划不关联,难以进行计划跟踪与配套异常查看,构建计划贯通与物料配套功能,打通各层级计划,按照BOM进行物料配套跟踪,实现计划异常逐层追溯与配套情况查看。
图6 计划贯通与物料配套
面向生产计划调度员,针对生产过程缺件频发的情况,通过关键路径管理功能,定义生产关键缺件物料的生产周期,通过基于BOM的路径分析,识别瓶颈缺件物料,重点进行跟踪与处理,提升物料的整体配套执行率。
图7 关键路径管理
面向实施人员,提供接口管理功能,基于各功能??榛巯喙亟涌诠娣叮魅犯鞴δ艿慕涌诓问牍嬖?,支撑项目快速交付。
图8 接口管理
面向系统运维人员,由于生产过程中的不规范行为造成数据不准确,难以排查解决,通过业务效验管理功能,对异常业务行为通过构建规则进行自动识别与提醒,快速发现与定位问题,实现生产过程精细化管理。
图9 业务效验管理
?
技术能力提升
通过灵活的功能组件,让平台更好用更易用,快速支撑客户业务变更与扩展。
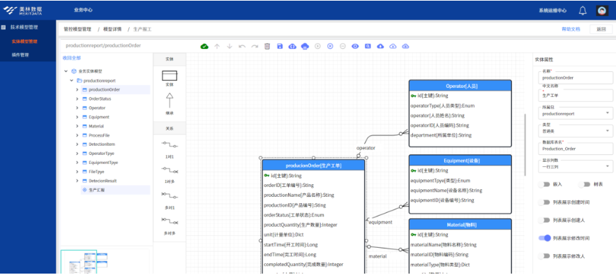
基于E-R图构建技术模型,实现快速进行模型关系定义,属性定义与前端页面自动生成,大大提升研发效率与扩展性,实现业务基础模型的积累与沉淀。
图10 技术模型定义
基于拖拽式的前端页面构建,可面向不同客户个性化需求快速进行前端页面调整,提升产品的适应性与灵活性,支持自定义组件构建,可支撑PC端和移动端应用搭建。
图11 前端页面配置
基于组件化的规则定义,通过灵活的拖拽式配置方式,实现规则的灵活定义与应用,支撑业务规则的沉淀,实现规则的统一管理,支持组件自定义封装。
图12 规则配置
?
持续创新
创新大赛:展现创新研发能力
今年凭借“数据驱动的
科研生产管控解决方案
”参与了“第二届智能制造创新大赛”、“第十六届中国成都国际软件设计与应用大赛工业软件大赛”等赛事,展现我们的创新研发能力。
国产化适配:自主创新实现生态合作共赢
今年我们持续开展国产化适配工作,构建自主创新的产业生态,完成与优炫数据库管理系统V2.1、海量数据库G100V2.2等的国产化适配认证,让我们的产品更加安全、可靠、稳定。
发明专利:凸显技术创新成果
今年基于技术上的创新突破,整理编制了发明专利《一种业务方法模型的构建系统及方法》,已正式受理(申请号:202211499492.4),展现了管控产品的技术能力。
图13 专利申请
?
实施方法论研发
基于项目经验沉淀实施过程方法论,实施更加专业化,保障质量、快速见效。
基于多个透明化管控项目实施过程的经验梳理与总结,规范化定义透明化管控类项目的标准实施阶段,定义项目实施过程及活动的详细步骤,明确各阶段活动的主责角色、输入输出要求,整理过程中的实施难点并给出相关的建议,梳理项目输出物的参考模板及支撑的示例资料,让交付过程更加标准化、交付能力更加具象化。
图14 透明化项目实施方法论
面向透明化管控项目中场景规划难等问题,结合实际项目的探索过程,总结提炼透明化场景规划与指标要素梳理的方法论,面向流程强相关或流程弱相关等业务背景,基于详细的方法步骤及参考示例,指导场景价值提炼,提升客户满意度。用更专业、更规范的工作来给客户更好的服务。
展望2023
2023年,美林数据将继续秉持“为客户创造价值”的宗旨,继续前行,
数字化业务管控平台
也将在丰富的沉淀积累基础上,厚积薄发,突破创新,为每一个客户提供最优质的服务,创造更大的价值。2023年,我们将仰望星空,潜心数字化业务管控平台打造,夯实资产内容,为所有制造企业数字化管控贡献
美林数据
的力量。
上一篇:大数据领域多项标准正式发布,美林数据深度参编,助力产业高质量发展
下一篇:数据治理篇 | 2022精进深耕博佳绩,2023勇往直前谱新篇
产品
Tempo大数据分析平台
Tempo商业智能平台
Tempo人工智能平台
Tempo数据工厂平台
Tempo数据治理平台
Tempo主数据管理平台
Tempo指标平台
产教融合
解决方案
自助式可视化分析
算法模型管理
指标管理解决方案
数字指挥中心
湖仓一体解决方案
智能场景应用构建
主数据应用监管
数据中台
数据资产入表
产教融合
数据资产入表
大模型应用
认证中心
行业应用
发电
电网
制造
油气
煤炭
高校
政企
金融
科研院所
关于我们
美林数据
合作生态
内容中心
帮助中心
美林新闻
行业资讯
联系我们
全国服务电话:
400-608-2558 029-8669-8003
企业邮箱:tempo@meritdata.com.cn
地址:中国西安 ? 雁塔区西三环天谷八路软件新城国家电子商务示范基地六层
扫码关注我们
扫码立即咨询
友情链接:
美林数据官网
Tempo Talents大数据应用能力成长平台
TB江湖
Copyright ? 2020 MeritData.All Rights Reserved
陕ICP备05005361号-1.
陕公网安备 61019002000171号
网站地图
版权所有@2024
美林数据技术股份有限公司
在线咨询
服务热线
400-608-2558
咨询热线
15502965860-
电话联系
微信扫描二维码,立即在线咨询
微信沟通
申请试用